C# AutoResetEvent(bool initialState) 传入bool的用法

先说结论:
AutoResetEvent threadEvent = new AutoResetEvent(false);
传入true相当于在传入false的基础上使用了一次Set();
即threadEvent.Set();
那么第一次碰到的WaitOne()就会直接跳过;

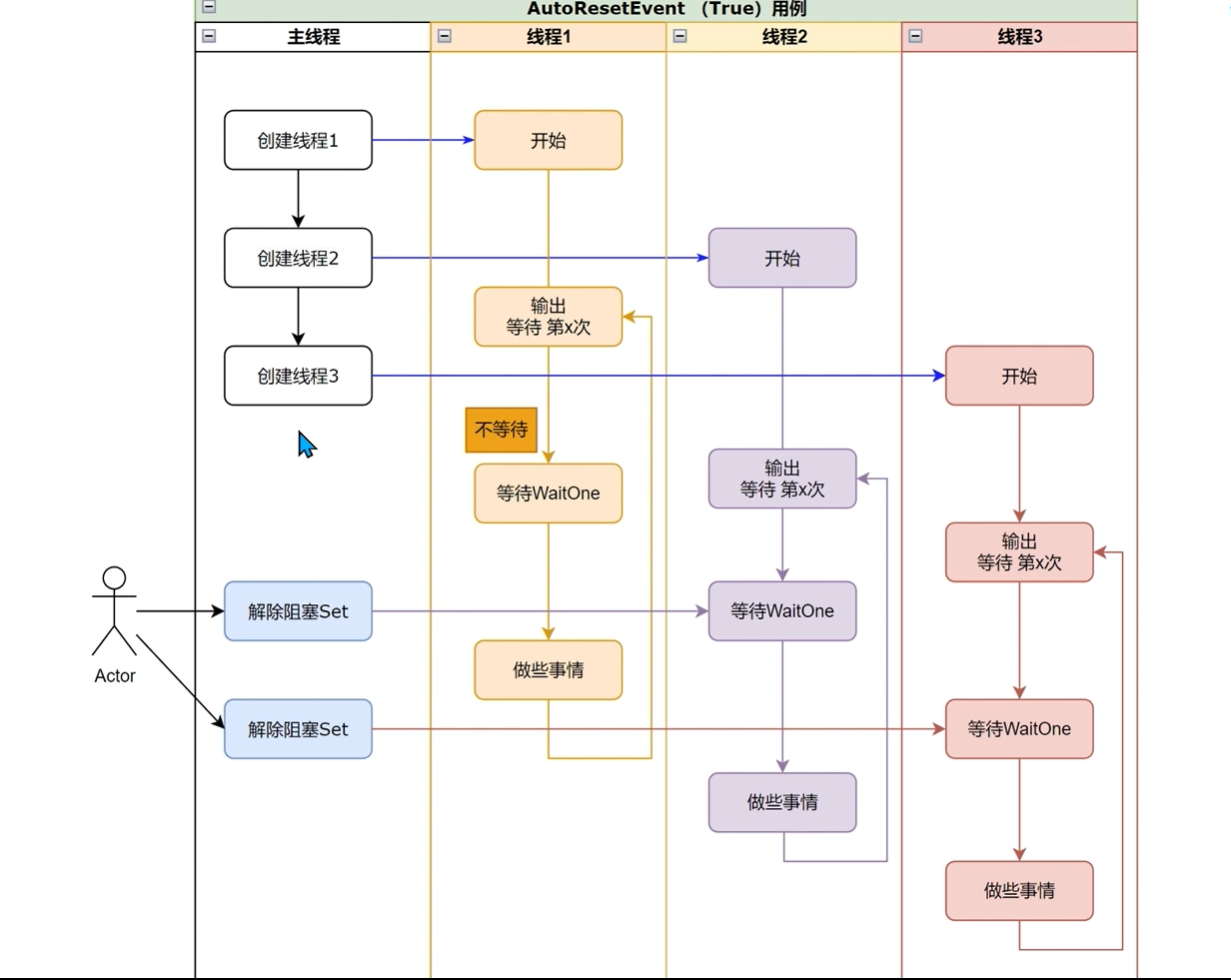
下面2张图可以很好说明设置为true和false的区别
image-2023103121281410222 image-2023103121292242322
namespace LearnCsharp
{
    internal class Program
    {
        static void Main(string[] args)
        {
            StartLearnAutoResetEvent();
        }
    }
    
    class Work
    {
        int cnt = 0;
        public void run()
        {
            while(true)
            {
                cnt++;
                LearnAutoResetEvent.threadEvent.WaitOne();
                Console.WriteLine($"{Thread.CurrentThread.Name} 工作完毕 :  第{cnt}次等待");
            }
        }
    }
    public class LearnAutoResetEvent
    {
         public static  AutoResetEvent threadEvent = new AutoResetEvent(false);

        public void start()
        {
            Work[] work = new Work[3];
            work[0] = new Work();
            work[1] = new Work();
            work[2] = new Work();
            Thread thread3 = new Thread(work[2].run);
            Thread thread = new Thread(work[0].run);
            Thread thread2 = new Thread(work[1].run);
            thread.Name = "thread1";
            thread2.Name = "thread2";
            thread3.Name = "thread3";
            


            thread2.Start();
            thread.Start();
            thread3.Start();
            Thread.Sleep(2000);

            for (int i=0;i<10;i++)
            {
                Console.WriteLine($"第{i}次唤醒");
                threadEvent.Set();
                Thread.Sleep(2000);
            }
        }
       

    }
}
代码设置为true和false的运行结果分别如下:
true

image-2023103121330255722

false

image-20231031213351997

可以发现设置为true, 在唤醒之前, 就自动跳过WaitOne自动完成了任务.

参考视频:https://www.bilibili.com/video/BV1uz4y1v7ZS


C#
  • 作者: Mahiru (联系作者)
  • 发表时间: 2023/10/31 21:37
  • 更新时间: 2023/10/31 22:27
  • 留言 顶部